Hugging Face
Models
Datasets
Spaces
Community
Docs
Enterprise
Pricing
Log In
Sign Up
StableDiffusionVN
/
Flux
like
79
Follow
Stable Diffusion Việt Nam
87
Text-to-Image
GGUF
English
flux
License:
apache-2.0
Model card
Files
Files and versions
xet
Community
3
Deploy
Use this model
ab4e906
Flux
/
ComfyUI_workflow
21.3 MB
1 contributor
History:
18 commits
phamhungd
Upload 10 files
31597c9
verified
about 1 year ago
FluxSchnell_Lora_Text-to-img.json
Safe
7.83 kB
Upload 8 files
over 1 year ago
FluxSchnell_Lora_Text-to-img.png
Safe
557 kB
Upload 8 files
over 1 year ago
Flux_Canny.json
Safe
5.8 kB
Upload 10 files
about 1 year ago
Flux_Canny.png
Safe
2.62 MB
xet
Upload 10 files
about 1 year ago
Flux_Depth.json
Safe
5.85 kB
Upload 10 files
about 1 year ago
Flux_Depth.png
Safe
2.87 MB
xet
Upload 10 files
about 1 year ago
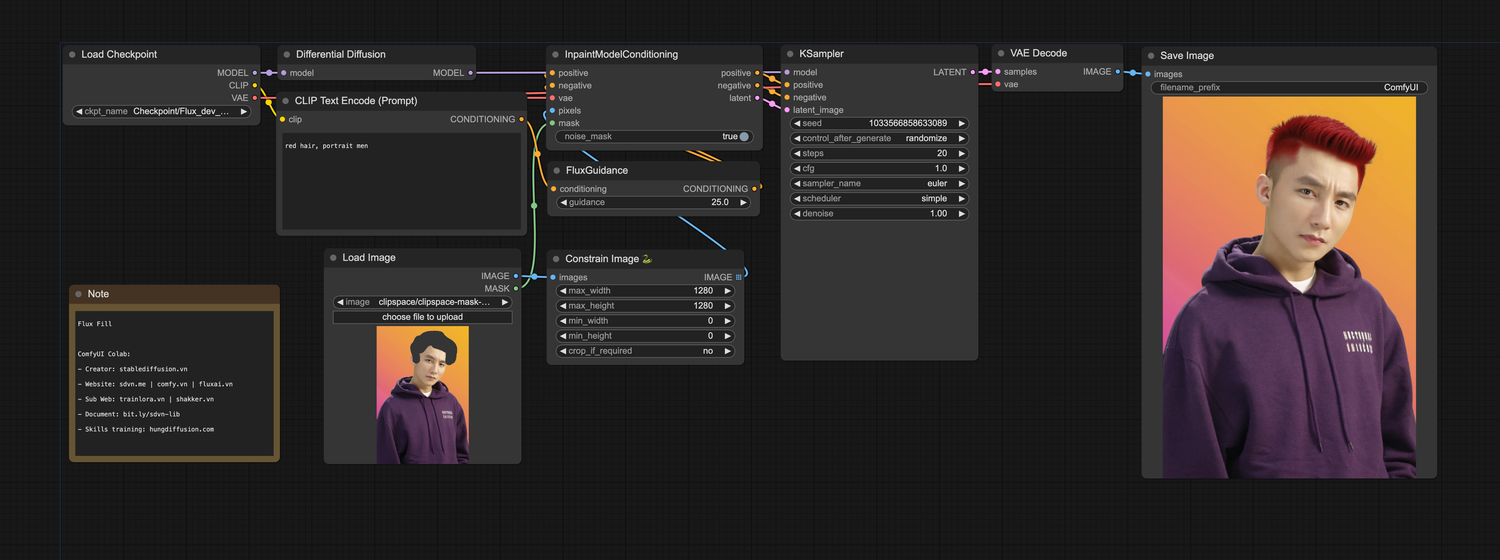
Flux_Fill.json
Safe
4.95 kB
Upload 10 files
about 1 year ago
Flux_Fill.png
Safe
2.32 MB
xet
Upload 10 files
about 1 year ago
Flux_Hyper_Lora_Upscale.json
Safe
20.5 kB
Rename ComfyUI_workflow/Flux Hyper Lora Upscale.json to ComfyUI_workflow/Flux_Hyper_Lora_Upscale.json
about 1 year ago
Flux_Hyper_Lora_Upscale.png
Safe
940 kB
Rename ComfyUI_workflow/Flux Hyper Lora Upscale.png to ComfyUI_workflow/Flux_Hyper_Lora_Upscale.png
about 1 year ago
Flux_InstantIPAdapter.json
Safe
3.98 kB
Upload 10 files
about 1 year ago
Flux_InstantIPAdapter.png
Safe
2.81 MB
xet
Upload 10 files
about 1 year ago
Flux_Lora_Tester.json
Safe
14.3 kB
Rename ComfyUI_workflow/Flux text-img lora test.json to ComfyUI_workflow/Flux_Lora_Tester.json
over 1 year ago
Flux_Lora_Tester.png
Safe
1.01 MB
xet
Upload 8 files
over 1 year ago
Flux_Lora_Text-to-img.json
Safe
7.81 kB
Upload 8 files
over 1 year ago
Flux_Lora_Text-to-img.png
Safe
493 kB
Upload 8 files
over 1 year ago
Flux_Lora_Upscale_Text-to-img.json
Safe
28.7 kB
Upload 8 files
over 1 year ago
Flux_Lora_Upscale_Text-to-img.png
Safe
1.02 MB
xet
Upload 8 files
over 1 year ago
Flux_Redux.json
Safe
4.87 kB
Upload 10 files
about 1 year ago
Flux_Redux.png
Safe
2.25 MB
xet
Upload 10 files
about 1 year ago
Flux_Union_Controlnet.json
Safe
10.7 kB
Upload 2 files
over 1 year ago
Flux_Union_Controlnet.png
Safe
733 kB
Upload 2 files
over 1 year ago
Flux_image_prompt_text-img_Upscale.json
Safe
31.9 kB
Rename ComfyUI_workflow/Flux image prompt text-img Upscale.json to ComfyUI_workflow/Flux_image_prompt_text-img_Upscale.json
about 1 year ago
Flux_img-img.json
Safe
7.55 kB
Upload 6 files
over 1 year ago
Flux_img-img.png
Safe
590 kB
Upload 6 files
over 1 year ago
Flux_inpaint.json
Safe
8.52 kB
Upload 6 files
over 1 year ago
Flux_inpaint.png
Safe
553 kB
Upload 6 files
over 1 year ago
Flux_schnell_text-img.json
Safe
6.58 kB
Upload 2 files
over 1 year ago
Flux_schnell_text-img.png
Safe
492 kB
Upload 2 files
over 1 year ago
Flux_text-img.json
Safe
6.55 kB
Upload 6 files
over 1 year ago
Flux_text-img.png
Safe
492 kB
Upload 6 files
over 1 year ago
Flux_text-img_upscale.json
Safe
28.1 kB
Rename ComfyUI_workflow/Flux_text-img upscale.json to ComfyUI_workflow/Flux_text-img_upscale.json
over 1 year ago
Flux_text-img_upscale.png
Safe
1.32 MB
xet
Upload Flux_text-img_upscale.png
over 1 year ago